跳至内容
wiki
用户工具
登录
站点工具
搜索
工具
显示页面
修订记录
导出 PDF
反向链接
最近更改
媒体管理器
网站地图
登录
>
最近更改
媒体管理器
网站地图
您在这里:
start
»
linux
»
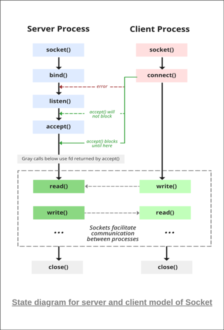
socket编程
您的足迹:
•
visio图粘贴到word显示不全
•
绘图软件
•
剪贴板分析工时
•
调整显示宽度
•
linux调试pcie命令
•
开源逻辑分析仪pulseview
linux:pasted:20230221-085436.png
20230221-085436.png
日期:
2023/03/17 10:12
名称:
20230221-085436.png
格式:
PNG
大小:
67KB
宽度:
448
高度:
660
相关的:
socket编程
此列表可能不完全是由ACL限制和隐藏的页面。
页面工具
返回到 linux:socket编程
回到顶部